Le Cahier des Charges Fonctionnel

 

Rappel : l'objet que vous devez créer doit permettre aux utilisateurs de deux roues de circuler en toute sécurité en étant avertis dès lors qu'un autre usager de la route arrive dans son dos.

   Traduction du Cahier des Charges Fonctionnel (CdCF) en Modélisation SysML :

   Diagramme de contenu : Expression du besoin initial

   Diagramme de contexte :

Un système est toujours en interaction avec son environnement. L'étude d'un système ne se limite donc pas à l'étude de ses composants et des interactions entre eux mais aussi à l'étude des relations avec les éléments du milieu extérieur.

Le diagramme de contexte est l’un des premiers diagrammes pouvant être réalisé afin de recenser les différents acteurs en lien avec le système et de décrire les interactions qu'ils ont avec le système.

Le diagramme de contexte est une extension non normalisée du langage SysML qui permet de définir les frontières de l’étude et la phase du cycle de vie dans laquelle on situe l’étude (il s’agit généralement de la phase d’utilisation normale du système).

 

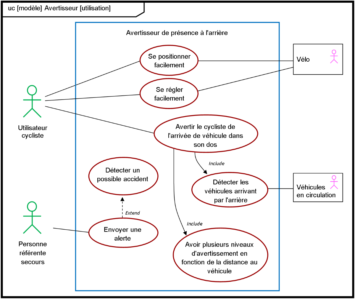
   Diagramme des cas d'utilisation :

Le diagramme des cas d'utilisation exprime les services offerts par l’objet aux acteurs.

Il décrit ce que fait l’objet (et non ce que fait l’utilisateur) mais sans dire comment il le fait.

 

  • Un grand rectangle indique la frontière de l’objet.

  • A gauche, on place des acteurs humains.

  • A droite, les acteurs non humains.

  • Dans des ovales, on décrit les actions que réalise le système (les services rendus par le système aux acteurs, sous forme de verbe à l’infinitif plus compléments) et on les relie aux acteurs concernés.

Dans le diagramme des cas d'utilisation on retrouve généralement la mission principale et les exigences déjà identifiées dans le diagramme de contexte (mais on précise comment sont assurées les missions).

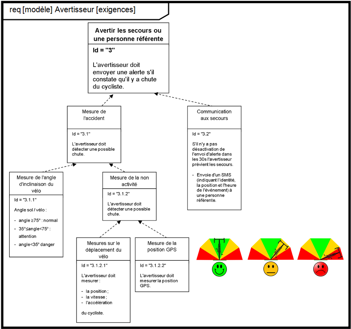
   Diagramme des exigences :

C’est le Cahier des Charges Fonctionnel du système (Le système doit…). Ce sont les exigences du CdCF.

Ce diagramme présente les fonctions ou les contraintes que l’objet doit satisfaire.

  • Dans le premier rectangle, on indique le nom et l’exigence du système (mission principale).

  • Ensuite, on décompose la mission principale en exigences unitaires. On précise au-dessus l’élément concerné.

  • Pour chaque exigence unitaire, on peut ajouter des précisions, des valeurs, des données…

Le diagramme ci-dessus est celui de notre système dans sa version de base.

Le diagramme ci-dessous quant à lui concerne l'option "Avertir les secours".

Sans oublier le diagramme ci-dessous pour pouvoir fabriquer notre système.